• Home
  • About Us
  • Products
  • Media
    • Video
    • News
    • Exhibitions
  • Blog
    • Articles
    • Case Studies
    • Researches
  • Documentation
    • Documents
    • Product Datasheets
    • Download
  • Contact Us
  • Türkçe
  • Español
  • Français
Seven Sensor
Log in or Register
  • Home
  • About Us
  • Products
  • Media
    • Video
    • News
    • Exhibitions
  • Blog
    • Articles
    • Case Studies
    • Researches
  • Documentation
    • Documents
    • Product Datasheets
    • Download
  • Contact Us
English
  • Türkçe
  • Español
  • Français

Blog Articles Page 3

  • Low-Cost Irradiance Sensor: A Game Changer for Residential Projects

  • Bifacial panels and Albedometer

  • Why To Use Soiling Sensor

  • Monitoring of PhotoVoltaic Systems

  • Why are the Meteorological Sensors Required for PV Plants

  • The minimum recommended sensors for monitoring the performance

  • What is a Soiling Sensor and How It Does Work?

  • The Classification of PV Plants and Sensor Types Based on IEC Standards

  • What is a Pyranometer and How it measures the Irradiance?

  • Cleaning of PV modules

  • Why Should We Use a Soil Monitoring System?

  • What is sensor box and how to use it in the weather stations?

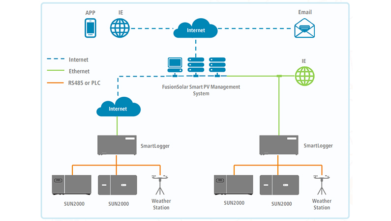
  • Huawei Weather Station Monitoring in FusionSolar

  • Calibration of Irradiance Sensor by Independent Accredited Organization

  • PV Module Temperature Sensor Selection According to IEC 61724-1

  • Temperature Sensors for PV Plant

  • Solar Dataloggers and Connectable Sensors

  • Weather Station Sensor Tests and Calibration

  • Which Meteo Sensors are Sufficient for Solar Power Plants?

  • Factors Affecting PV Plants Performance

  • What is the Irradiance Sensor? How Does it Work?

  • Weather Station Installations

  • What Measures the Solar Irradiance?

  • The Used Sensors in Weather Stations

  • SMA Meteorological Station

  • SolarEdge Meteorological Station

  • GoodWe Meteorological Station

  • Huawei Approved Weather Station

  • Weather Stations for Solar Plants

  • Comparison of Pyranometers Vs. Reference Cell Solar Irradiance Sensors

Posts pagination

« 1 2 3
  • Live Chat
  • WhatsApp
  • Address
    Pinarcay OSB Mahallesi Organize Sanayi Tesisleri Teknokent Idare Binasi No: 7, D:1, 19100 Merkez / Corum / Turkey
    Buena Park, Orange County, California 90620, United States
    Gunder Argesim Seven Sensor is a member of GUNDER Association. Argesim SEVEN Sensor is a member of HMEI
  • Products
    • SEVEN Weather Stations
    • Irradiance Sensors
    • Thermopile Pyranometers
    • Albedometer
    • Ambient Temperature Sensors
    • Module Temperature Sensors
    • Wind Sensors
    • Relative Humidy & Ambient Temperature Sensor
    • Soiling Sensor
    • Compact Weather Station
    • Rain Gauge
    • Snow Sensor
    • SEVEN Other Products
    • Bulk Solid Level Measurement Sensor
  • References
    • Blog
    • News
    • Video
    • Documentation
  • Contact Us
    • +90 (530) 889 8019
    • SevenSensor
    • sales@sevensensor.com
  • © 2005 - 2024 Seven Sensor - ArgeSim Group. All Rights Reserved.